
Idealtypischer Studienverlauf
Curriculum
Das Curriculum beinhaltet den gesamten Studienplan. Dieser zeigt den Umfang des Studiums und dessen Aufbau. Darüber hinaus beschreibt das Curriculum die Lernziele des Studiums, das Qualifikationsprofil, legt die Lehrveranstaltungen fest, die zu absolvieren sind, und zeigt die Voraussetzungen dafür auf. Ebenso ist der idealtypische Studienverlauf darin ersichtlich. Um Überschneidungen zu vermeiden und etwaige Voraussetzungsketten zu erfüllen, ist es empfehlenswert, sich an diesen Verlauf zu halten.
StEOP
Die Studieneingangs- und Orientierungsphase, kurz StEOP, soll dir gleich zu Beginn des Studiums einen guten Überblick über deine Studienwahl bieten. Im Zuge der StEOP sollte einem klar werden, ob man sich tatsächlich für das richtige Studium entschieden hat. Grundsätzlich handelt es sich dabei um einen Pool an Fächern, die im ersten Semester zu absolvieren sind. Für das Bachelor-Studium Wirtschaftsinformatik besteht die StEOP aus folgenden Fächern:
oder
Lehrveranstaltung Einführung in die Betriebswirtschaftslehre (3 ECTS)
Das bedeutet, dass im ersten Semester das Modul “Einführung in die Wirtschaftsinformatik” absolviert werden muss. Zusätzlich dazu ist zwischen dem Modul “Einführung in die Softwareentwicklung” oder der Lehrveranstaltung “Einführung in die Betriebswirtschaftslehre” zu wählen. Es ist besonders wichtig, die StEOP im ersten Semester abzuschließen, da sonst eine Weiterführung des Bachelorstudiums Wirtschaftsinformatik nicht möglich ist. Nur ein bestimmter Pool an Fächern kann vor vollständiger Absolvierung der StEOP besucht werden. Dabei handelt es sich um Lehrveranstaltungen und Prüfungen aus den ersten beiden Semestern der idealtypischen Studienpläne im Ausmaß von höchstens 52* ECTS (keine freien Studienleistungen). Was ECTS sind, erfährst du in den FAQs.
*Die zu absolvierenden Lehrveranstaltungen hängen vom Curriculum ab. Für einen Studenten im neuen Curriculum (gültig ab 01.10.2020) sind die Fächer welche untenstehend mit “(nur relevant für das alte Curriculum)” gekennzeichnet sind demensprechend nicht relevant.
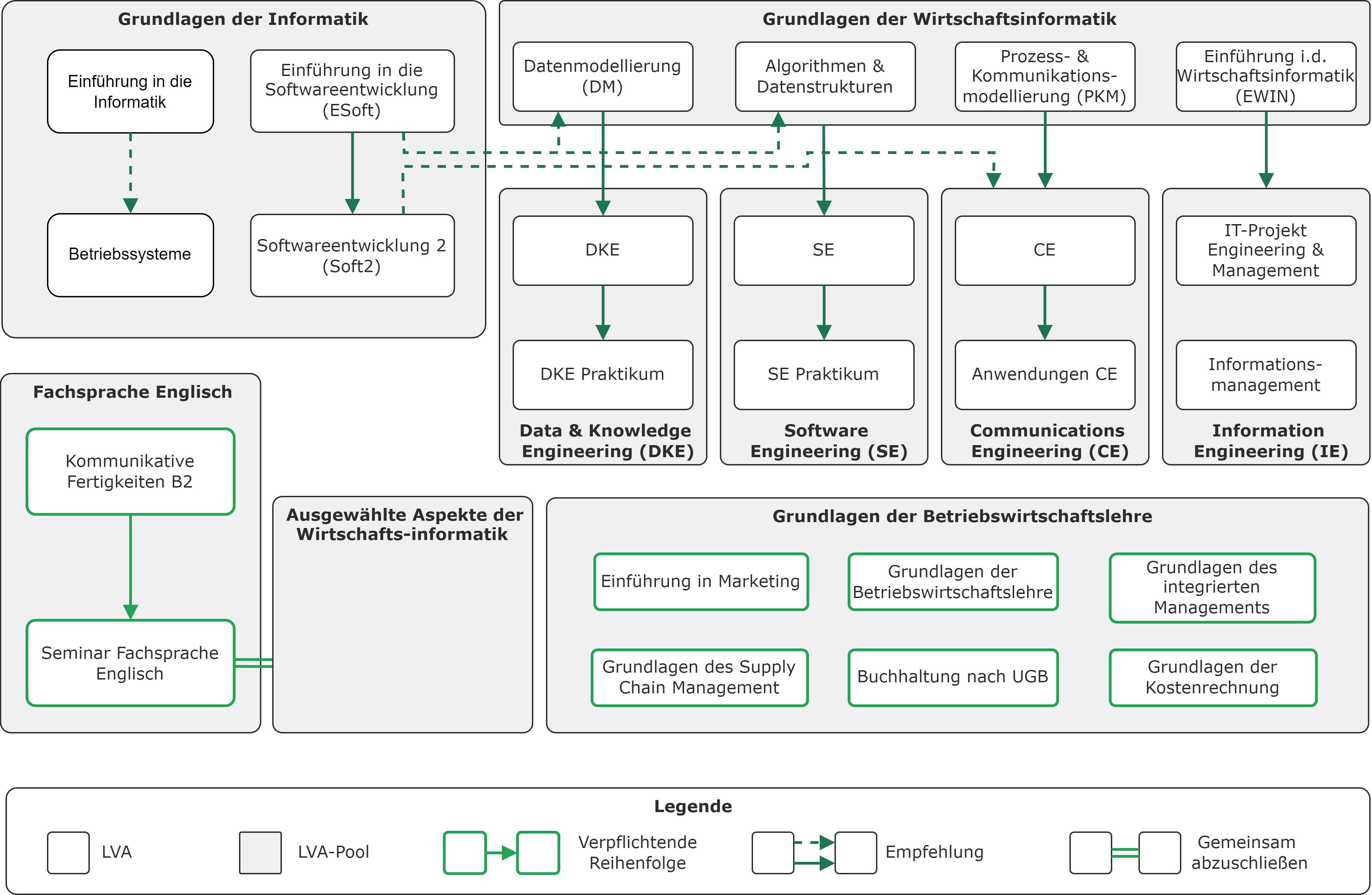
LVA-Abhängigkeiten
Einige wenige Lehrveranstaltungen bauen aufeinander auf und können nur nacheinander absolviert werden. Die vertiefende LVA kann erst dann besucht werden, wenn die Voraussetzungen erfüllt sind.
Kommunikative Fertigkeiten Englisch B2 gilt als Voraussetzung für die LVA Fachsprache Englisch und für manche LVAs gibt es Empfehlungen, wie das Abschließen von Softwareentwicklung 2 für Communications Engineering.
Nachfolgende Abbildung zeigt, wie einzelne Lehrveranstaltungen zusammenhängen.

Verpflichtende Voraussetzungen
Einige wenige unserer Lehrveranstaltungen erfordern tatsächlich zwingendermaßen, dass andere LVAs bereits positiv abgeschlossen wurden. Ist Letzteres nicht der Fall, darf die gewünschte LVA gar nicht erst besucht werden.
Konkret handelt es sich dabei um LVAs aus dem Bereich der Wirtschaftswissenschaften: Buchhaltung und Kostenrechnung gelten als Voraussetzungen für Kostenmanagement und Bilanzierung, sowie Kommunikative Fertigkeiten Englisch (B2) gilt als Voraussetzung für Fachsprache Englisch. Zusammengefasst bedeutet dies:
Empfohlene Voraussetzungen
Hierbei handelt es sich um keine verpflichtenden Voraussetzungen, sondern lediglich um Empfehlungen, da das Wissen mancher LVAs in Kursen höherer Semester vorausgesetzt wird. Es ist dennoch möglich, einen Kurs positiv zu absolvieren ohne den thematischen Vorgänger abgeschlossen zu haben. Zusammengefasst bedeutet dies:
Parallel zu absolvierende LVAs
Folgende Kurse sind im selben Semester zu belegen, da entweder die Inhalte voneinander abhängig sind, oder nur eine gemeinsame Note für ein Modul bestehend aus Vorlesung und Übung ausgestellt wird.
Einen Sonderfall bei den parallel zu absolvierenden LVAs stellt Fachsprache Englisch dar, da diese LVA nur gemeinsam mit einem ausgewählten Proseminar besucht werden kann, die Proseminare selbst aber ohne zusätzliche Bedingung im Bachelor abgeschlossen werden können.